Book a Demo

Author Topic: Can't figure out how to put diagram in RTF doc  (Read 3296 times)

EricP

  • EA User
  • **
  • Posts: 122
  • Karma: +0/-0
    • View Profile
Can't figure out how to put diagram in RTF doc
« on: June 01, 2010, 05:33:23 am »
I'm using EA 7.5.850, and using the RTF generator to create documentation for my project.

For the section of the document that discusses classes, I am generating a separate RTF document for each class, by highlighting the class in the diagram and pressing F8.

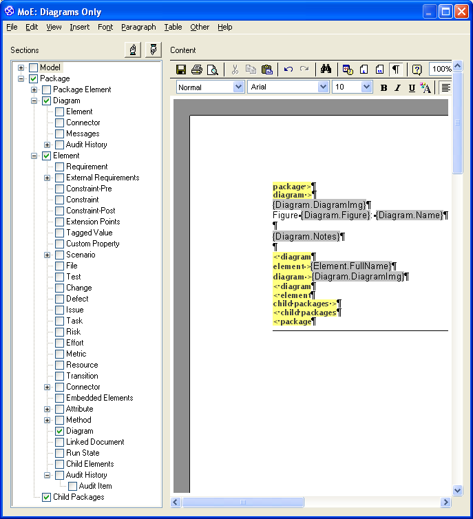
I have made up a PDF file showing my RTF generation template (created as a new template but loosely based on the "basic template".  I guess this forum doesn't support uploading files (or if it does, it's fairly well hidden), so I'll do my best to cut and paste my template here and hope it comes out OK.

package >
{Pkg.Name}
Type:            Package {Pkg.Stereotype}
Status:            {Pkg.Status}. Version {Pkg.Version}. Phase {Pkg.Phase}.
Package:      {Pkg.ParentPackage}
Detail:            Created on {Pkg.DateCreatedShort}. Last modified on {Pkg.DateModifiedShort}
GUID:            {Pkg.GUID}
{Pkg.Notes}
diagram >

{Diagram.Name} - ({Diagram.Type} diagram)
Created By:      {Diagram.Author} on {Diagram.DateCreatedShort}
Last Modified:      {Diagram.DateModifiedShort}
Version:            {Diagram.Version}. Locked: {Diagram.IsLocked}
GUID:            {Diagram.GUID}
{Diagram.Notes}

element >

< element
< diagram
- - - - - - - - Page Break - - - - - - - - - - - - - -
element >
Element Name:  {Element.Name}
Parent:  {Element.BaseClasses}
Element Type:  {Element.Type}
Created:  {Element.DateCreatedShort}
Last Modified:  {Element.DateModifiedShort}
Element Notes:
{Element.Notes}

attribute >
Attribute:  {Att.Name}
Attribute Of:  {Att.ParentElement}
Attribute Type:  {Att.Type}
Attribute Scope:  {Att.Scope}
Attribute Notes:
{Att.Notes}

< attribute
method >
Method Name:  {Meth.Name}
Method Of:  {Meth.ParentElement[ch20605]
Method Return Type:  {Meth.Type}
Method Scope:  {Meth.Scope[ch637]
Method Notes:
{Meth.Notes}
parameter >

Method Argument:  {MethParameter.Name}
Method Argument Type:  {MethParameter.Type}
Method Argument Notes:
{MethParameter.Notes}
< parameter

< method
diagram >
Here is a diagram
{Diagram.DiagramImg}
{Diagram.Name}
{Diagram.GUID}
< diagram
- - - - - - - - Page Break - - - - - - - - - - - - - -
< element

< package

 = = = = = = = = = = = = = = =

Everything pretty much works as advertised, and I can generate a document section that includes the element description and descriptions of each attribute and each method (operation).  However, that last diagram block...

diagram >
Here is a diagram
{Diagram.DiagramImg}
{Diagram.Name}
{Diagram.GUID}
< diagram

... never gets executed or exported to the document.

In the RTF generator I have the following items checked:

Package
Package->Diagram
Package->Diagram->Element
Package->Element
Package->Element->Attribute
Package->Element->Method
Package->Element->Method->Parameter
Package->Element->Diagram

In the "Generate RTF Documentation" box I have "Include all Diagram Elements in Report" checked.

Nothing is selected under "Exclude details for" or "Exclude connector type" under the Options tab.  Everything under that tab is at its defaults.  Actually, everything in "Generate RTF Documentation" is at its defaults except for the stuff under the Generate tab.

Under the diagram properties Diagram tab, everything under "RTF Document Options" is unchecked.  I also tried it with "Document each contained element in RTF" checked, and it made no difference.

Any suggestions gratefully accepted...

skiwi

  • EA Expert
  • ****
  • Posts: 2081
  • Karma: +46/-82
    • View Profile
Re: Can't figure out how to put diagram in RTF doc
« Reply #1 on: June 01, 2010, 09:39:36 am »
It looks like you have done every thing right, and ticked (or unticked) all the boxes.

<gripe on>
There appears to be an aversion from Sparx to allowing registered user to upload pictures directly to the forum. The feature has been asked for before.
Despite a picture being worth a 1000 words, or that it would be a convenience for customers who are contributing the the Sparx community, it has not been enabled.
Instead you have to go to the trouble and inconvenience (and extra effort) or finding a free photo hoster, uploading your photo there,
and then placing a link to that image in your post.
Orthogonality rules
Using EA16.1 (1627) on Windows 11 Enterprise/64 bit. Repositories in SQLServer2019 DB Schema 1558.
WebEA on Pro Cloud Server 4.2.64